FAQs: Two-Way Journeys™

Two-Way Journeys™  let you build dynamic, two-way conversations between you and your subscribers. When subscribers reply to one of your messages with a conversational keyword, the journeys automatically send them recommendations, product details, special offers and more. These allow you to:

  • Configure the keywords that subscribers reply with.
  • Customize copy in each reply. 
  • Assign specific custom attributes to each keyword response.
  • Build segments for targeted campaigns based off of these custom attributes.

How can I see a Two-Way Journey? 

Text 2WAY to 18336386472 for a live demo!

Are there limitations to the keywords I can use?

Yes; you can't use the following keywords: 

  • Opt-out keywords: This includes STOP, CANCEL, QUIT, UNSUBSCRIBE, and END.
  • Customer experience integration keywords: If you’re using a CX integration like Zendesk, you can’t use words that trigger CX integrations, such as: SUPPORT, HELP, and any other keywords you may have defined yourself.
  • Special characters: This includes (but is not limited to)  !, ~, and $. 
  • Emojis: Emojis render differently from traditional characters, thus you can't use them as keywords. 
  • Phrases, sentences, or spaces: Keywords can't be longer than a single word; any other spacing will be excluded. 

What is the subscriber experience?

Subscribers enter Two-Way Journeys with a trigger. Examples include: viewing an item, or adding it to their cart without completing the purchase within an allotted amount of time. When the subscriber receives a Send conversational text message step, the journey branches again, depending on whether they reply with a keyword. 

If they do reply with a keyword, they continue in the journey. If they don't reply with a keyword within 2 days, they move to the "did not reply" branch, which typically ends the journey. 

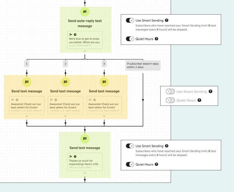
Why can't I enable Smart Sending or Quiet Hours for some messages in a Two-Way Journey?

Smart Sending and Quiet Hours are useful tools that help prevent your subscribers from receiving too many messages from you and ensure that messages are only sent at an appropriate time of day. By default, each option is automatically enabled for most of the messages you send through Attentive, and as a best practice, you should (usually) leave both options enabled.

The main exception to this best practice is when subscribers expect you to send them a message, even if they’ve already received multiple messages from you or it’s during Quiet Hours. For example, if a subscriber replies to a conversation prompt you send them, then they'll expect a response from you.

In order to help meet subscriber expectations, Smart Sending and Quiet Hours are automatically disabled for messages sent as part of a two-way conversation.

Which messages count as part of a conversation in a Two-Way Journey?

The messages counted as part of a two-way conversation are those that are sent after the Send auto-reply text message step branch, and before the branches merge.

In the illustration, message steps highlighted in green allow both Smart Sending and Quiet Hours. Message steps highlighted in orange don't allow either Smart Sending or Quiet Hours.

FAQsTwoWayJourneys2.png

What happens if a subscriber replies with an illegitimate keyword?

When a subscriber replies with an illegitimate keyword, such as a typo or unconfigured keywords, they don't enter the Two-Way Journey.  You can set up an autoresponder message to inform them of this; otherwise they don't receive any response. 

Can I use the same keyword more than once?

Yes, but you can only use each keyword once per Send conversational text message step.

Note: If you're using a Texted-a-keyword journey, the entrance keyword can't be used in any "Send auto-reply text message" step in any other Two Way Journey™.

For example, in the post-purchase Two-Way Journey below, the first prompt asks subscribers to provide feedback about a recent purchase:

  • 1 for loved it
  • 2 for it was fine
  • 3 for not a fan

If a subscriber replies 3 for not a fan, the journey then sends them a second conversational text message prompt:

  • 1 for didn’t fit
  • 2 for looked different in real life
  • 3 for don’t like the color

You can see how to set a journey up like this here: Post-purchase two-way use cases.

Can I save any details about my subscribers?

Yes! When subscribers reply to one of your prompts with a keyword, you can save their reply as a custom attribute. Custom attributes are any data collected from a subscriber via a keyword. It’s all about what you want to learn about your subscribers: do you want to know their soda preference, or perhaps what their shoe size is? Here are a few examples of the data types you can collect:

  • Product preference: Men’s vs. women’s clothing, dresses vs. shoes, what size they are, what their age range is.
  • Birth month: Great for sending birthday coupons!
  • Source: Find out how they found out about you.
  • Messaging preference: What kinds of messages do they like to receive? Sales, new product drops, VIP lists?

What are custom attributes?

A custom attribute can be any data collected from a subscriber via a keyword. It’s all about what you want to learn about your subscribers: do you want to know their soda preference, or perhaps or what their shoe size is? Here are a few examples of the data types you can collect:

  • Product preference: Men’s vs. women’s clothing, dresses vs. shoes, what size they are, what their age range is.
  • Birth month: Great for sending birthday coupons!
  • Source: Find out how they found out about you.
  • Messaging preference: What kinds of messages do they like to receive? Sales, new product drops, VIP lists?

How do I use custom attributes?

Once you’ve collected some data on your subscribers, you can build new segments based on different custom attributes. For example, if you just dropped a hot new pair of shoes, message subscribers that said they were interested in shoe drops.

For more, check out Define and collect custom attributes. Note that if you have access to developer resources, you can use the Attentive API to use custom attributes.

How many keywords can I add to a Two-Way Journey?

Up to 20.

Are keyword auto-responses impacted by Quiet Hours?

If you turn on Quiet Hours for these journeys, subscribers don't receive auto-responses during that time. However, these are turned off by default, allowing subscribers to immediately receive auto-responses. 

Can keyword auto-responses in the journey be MMS?

Yes!

Are conversational texts improving my journey's performance?

The best way is to add an A/B test within the journey. For one part of the test, use Send conversational text message steps to prompt subscribers to engage directly with you. In the other part of the test, send standard, non-conversational text messages.

Articles in this section

Was this article helpful?
1 out of 1 found this helpful