Use your product data in Attentive

Product data includes details about the items you sell, such as name, category, inventory count, and size. You can use this data to add personalized touches to messages sent to subscribers, create custom segments based on their interactions with specific products, enhance your marketing efforts, and more.

How do I add my product data to Attentive?

There are two primary ways to add your product data to Attentive:

How can I use product data in Attentive?

Here are some of our favorite ways to use product data in Attentive:

Personalize messages with subscriber and product details

Include details specific to your subscribers and the products they interact with by adding personalizations. We recommend adding personalizations to your messages whenever possible, since subscribers are more likely to engage with messages tailored to their interests and behavior.

Composing a journey message in Attentive that includes personalizations, including dynamic variables for subscriber first name and order number, and a dynamic order status link.

Note: Some personalizations are only available with specific integrations, such as Shopify or Gorgias. and certain journeys can only use certain types of product data. Some personalizations can only be used with specific journey types, such as the price drop percent in price drop journeys.

For more information, see Personalize your messages with dynamic content.

Create segments based on product details or subscriber interaction

You can use product data to build dynamic segments of subscribers based on how they interact with your products. You can use these segments to send highly relevant messages to the right groups of subscribers. Some specific examples of product data segments include:

All subscribers who've viewed an item from a specific category on your store

Segment builder with condition for Has, Viewed a product, and At least once, plus a number field set to 14 days, and a Category filter showing Eco Friendly as a selected value.

Segments like this let you send messages to subscribers interested in particular categories in your store, like eco-friendly products.

All subscribers who've added a high-value items to their cart

The image below is an example of a segment of subscribers who’ve added an item to their cart at least once in the last 30 days where the item’s price is more than $100.

Segment builder with condition for Has, Added to cart, and At least once, set to 30 days, plus a Price filter configured to more than $100 USD.

Segments like this let you send messages to subscribers interested in high-value items and give you an opportunity to overcome price objections by sending them special offers.

All subscribers who've purchased items with a specific size or variant

The image below is an example of a segment of subscribers who've made a purchase at least once over all time where the product size is XS.

Segment builder showing a condition for customers who have made a purchase at least once over all time, with a size filter set to XS

Segments like this one let you send messages to subscribers who’ve purchased items in a specific size or variant, for example to clear inventory of a product variant by sending an offer to subscribers who’ve purchased that variant before.

Trigger low inventory, price drop, and back in stock journeys

Journeys let you send timely, automated messages based on subscriber behavior.

Use product data to create journeys that are automatically triggered based on subscriber interactions with products on your website, such as when items are low on inventory, back in stock, or have recently dropped in price.

Back in stock

Send messages to subscribers to let them know a product they’ve viewed that was out of stock is now back in stock.

A basic back in stock journey in the Attentive journey builder.

See the following articles for more information about back in stock journeys:

Low inventory

Create urgency by sending messages to subscribers when they view a product that’s low on inventory or add it to their cart .

A basic low inventory journey in the Attentive journey builder.

See the following articles for more information about low inventory journeys:

Price drop

Overcome price objections by sending subscribers a message when products they’ve shown an interest in have dropped in price.

A basic price drop journey in the Attentive journey builder.

See the following articles for more information about price drop journeys:

For more on price drop journeys, check out Create a price drop journey and FAQs: price drop journeys. Then, check out some of our top use cases for price drop journeys to get started!

Branch journeys on product data

Besides triggering journeys based on product interactions, you can also branch journeys using product data. This approach allows you to deliver highly targeted messages to the right subscribers when they’re likely to be the most relevant.

See the following articles for more information about branching on product data:

Branch on product availability in cart abandonment journeys

Add an “in stock” branch to your cart abandonment journeys to ensure messages are only sent to subscribers when the items they left in their carts are actually in stock.

By adding an In Stock product data branch to your cart abandonment journeys, you’ll only send messages to subscribers who’ve abandoned a cart with an item that’s actually in stock. This way, you won’t spam subscribers with messages about products they can’t buy.

An example of a cart abandonment journey that uses an “in stock” product
  data branch to ensure messages are only sent to subscribers when the items they
  left in their carts are actually in stock.

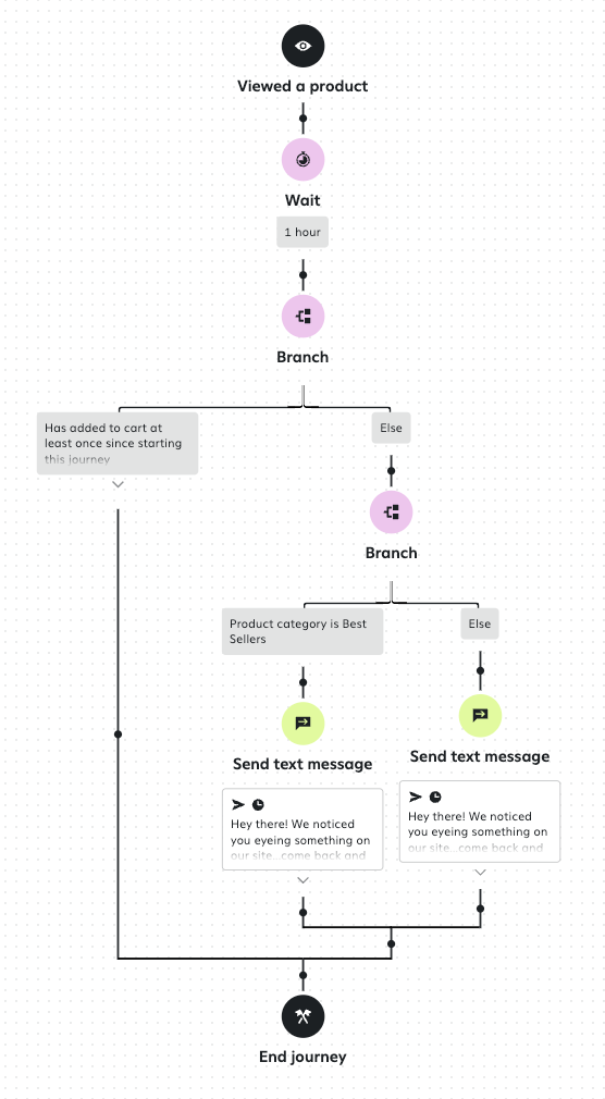
Branch on Best Seller status in browse abandonment journeys

Incorporate a “Category Best Seller” branch into your browse abandonment journeys to differentiate your messaging. For example, you can send a standard message to subscribers who view regular items and a more tailored message that creates urgency to subscribers who viewed best-selling items.

A 'Category Best Seller' branch that sends a standard message to subscribers
  who view regular items, and a more tailored message that creates urgency to subscribers
  who viewed best-selling items.

Articles in this section

Was this article helpful?
0 out of 0 found this helpful